Action Items
This section explains all CAPA details and creation process.
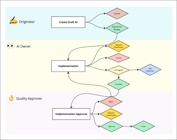
In Quality Management, Action Items are created during the CAPA, Audit, or Non-Conformance process, Action Items help organizations implement corrective, preventive, and immediate actions efficiently. These tasks can trigger related processes such as Change Management, Training, or additional risk assessments to ensure comprehensive issue resolution.
An Action Item typically involves the following workflow stages
- Implementation
- Implementation Approval
Didn’t find what you need?
Our dedicated Project Management and Client Services team will be available to meet your needs
24 hours a day, 7 days a week.
Toll Free:
(888) 391-5111
help@trialinteractive.com
© 2025 Trial Interactive. All Rights Reserved