CAPA
This section explains all CAPA details and creation process.
In Quality Management, CAPA stands for Corrective and Preventive Action, which refers to a process of identifying and addressing the root causes of non-conformities, incidents, or other quality issues to prevent their recurrence.
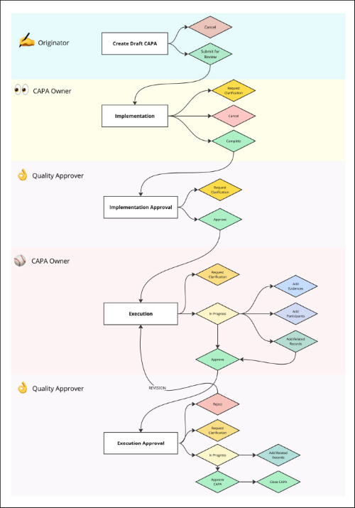
A CAPA process typically involves the following stages.
- Implementation
- Implementation Approval
- Execution
- Execution Approval
Didn’t find what you need?
Our dedicated Project Management and Client Services team will be available to meet your needs
24 hours a day, 7 days a week.
Toll Free:
(888) 391-5111
help@trialinteractive.com
© 2025 Trial Interactive. All Rights Reserved