Quality Events
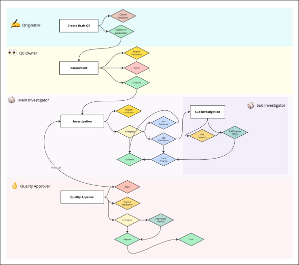
In a Quality Management System (QMS), a Quality Event (also called an Incident) refers to an unplanned event or occurrence that has the potential to affect product quality, compliance, safety, or business operations. This section outlines the complete lifecycle of a Quality Event, from initiation to closure. Typically, the Quality Event workflow is divided into three key stages:
- Assessment Stage
- Investigation Stage
- Approval Stage
The workflow configured for this Quality Event is a simplified version, intended to help users easily understand the basic process. The workflow and process may vary based on workflow and configuration, and specific business requirements. To understand the Workflow Settings, access the Workflow Settings section.
Didn’t find what you need?
Our dedicated Project Management and Client Services team will be available to meet your needs
24 hours a day, 7 days a week.
© 2025 Trial Interactive. All Rights Reserved